JAVA 프로그래밍

문제

마우스를 클릭한 위치에서 선물이 아래로 떨어지는 문제입니다 이를 해결하는 다음 프로그램을 해석하세요 
           
 

알고리즘

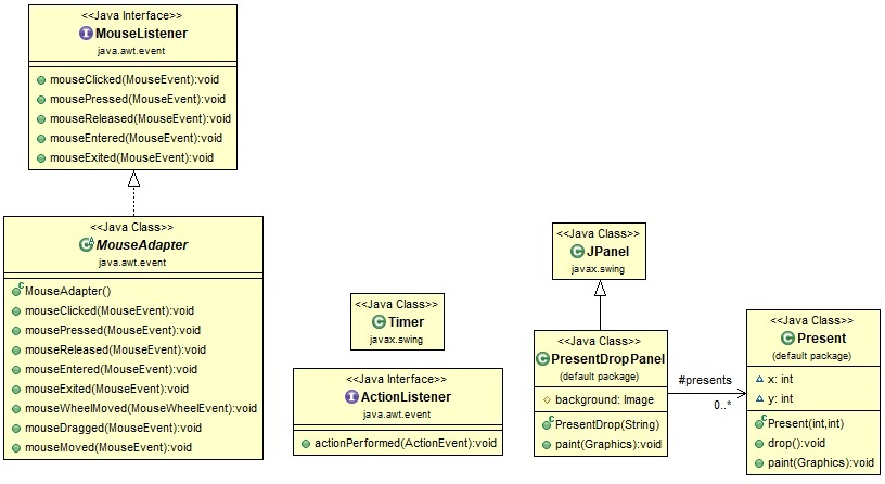
 선물 클래스 
   클릭 위치에 선물 생성
   선물 낙하
   선물 그리기

선물 배달 패널 클래스
   마우스 클릭시 선물 생성
   선물은 주기적으로 조금씩 낙하
      선물 및 배경의 화면 업데이트

  도형으로 선물 그리기
빨간 정사각형 4개
초록 직사각형 2개

  클래스 다이어그램

 
 

  초기화 과정

 

  마우스 클릭시 처리 과정

 

  주기적으로 타이머 활성화시 화면 업데이트 과정

 
 

프로그램 코드

E001	// 이벤트 대기중
E002	// 패널 영역에서 마우스 클릭하기
E003	// 0.5초마다 타이머 활성화
	 
	// 파일명 : ./Chapter13/PresentDropGUIMain.java
	import javax.swing.*;
		 
	public class PresentDropGUIMain
	{
1		public static void main(String[] args)
		{
			final String background = "C:\\Users\\user\\Downloads\\JAVA-main\\Chapter13\\image\\background.jpg";
	 
			// 틀에 판을 끼우고 실행 준비 완료
			JFrame frame = new JFrame ( "선물 배달" );
2			frame.getContentPane().add( new PresentDropPanel( background ) );
			frame.pack();
			frame.setVisible(true);
			frame.setDefaultCloseOperation( JFrame.EXIT_ON_CLOSE );
3		}
	}
	 
	// 파일명 : ./Chapter13/PresentDropPanel.java
	import java.awt.*;
	import java.awt.event.*;
	import javax.swing.*;
	import java.util.ArrayList;
	 
	// 선물 배달 패널 클래스   
	public class PresentDropPanel extends JPanel {
		protected ArrayList<Present> presents;
		protected Image background;
D1b		public PresentDropPanel( String background ) {
			this.presents = new ArrayList<Present>();
			this.background = new ImageIcon( background ).getImage();
			setPreferredSize( new Dimension( 400, 400 ) );
			setFocusable( true );
			requestFocus();
			 
			// 마우스 클릭시 선물 생성  
			this.addMouseListener( new MouseAdapter() {
				@Override
L1b				public void mouseClicked( MouseEvent event ) {
L11					presents.add( new Present( event.getX(), event.getY() ) );
L1e				}
			} );
			// 선물은 주기적으로 조금씩 낙하  
			Timer timer = new Timer( 50, new ActionListener() {
				@Override
L2b				public void actionPerformed( ActionEvent event ) {
					for( Present present : presents )
L21						present.drop();
L22					repaint();
L2e				}
			} );
			timer.start();
D1e		}
		 
		// 선물 및 배경의 화면 업데이트  
		@Override
D2b		public void paint( Graphics g ) {
			super.paintComponent( g );
			g.drawImage( background, 0, 0, null );
			for( Present present : presents )
D21				present.paint(g);
D2e		}
	}
	 
	// 파일명 : ./Chapter13/Present.java
	import java.awt.*;
			 
	// 선물 클래스 
	public class Present
	{
		int x, y;
		// 클릭 위치에 선물 생성  
P1b		public Present( int x, int y ) {
			this.x = x;
			this.y = y;
P1e		}
		// 선물 낙하  
P2b		public void drop() {
			this.y += 10;
P2e		}
		// 선물 그리기  
P3b		public void paint( Graphics g ) {
			g.setColor( Color.red );
			g.fillRect( x,    y,    10, 10 );
			g.fillRect( x+20, y,    10, 10 );
			g.fillRect( x,    y+20, 10, 10 );
			g.fillRect( x+20, y+20, 10, 10 );
			g.setColor( new Color( 0, 100, 0 ) );
			g.fillRect( x+10, y,    10, 30 );
			g.fillRect( x,    y+10, 30, 10 );
P3e		}
	}

실행 순서

 
 					※ 실행순서 및 메모리상태는 A키(이전) 및 D키(다음)를 눌러도 확인할 수 있습니다